Release Notes v3.0
October 1, 2013
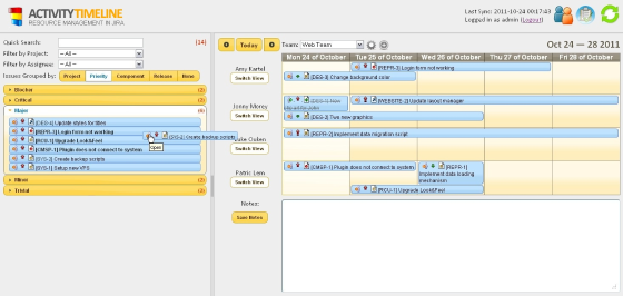
This major version was developed based on user feedback. It includes the following enhancements:
- Two ActivityTimeline themes (Silver gray and Classic yellow);
- Possibility to switch periods across both weeks & days (easier tasks rescheduling from the last Friday to next Monday);
- Possibility to resize tasks from both sides;
- Project list management page (automatically refresh JIRA project list or not);
- Persistence of current period as well as first day of week;
- Other usability improvements.
















