Release Notes v1.0
June 27, 2012
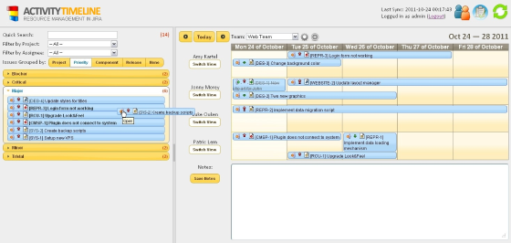
Initial release of ActivityTimeline add-on on Atlassian Marketplace.
This version includes very basic functionality of task scheduling in a grid-organized manner.

June 27, 2012
Initial release of ActivityTimeline add-on on Atlassian Marketplace.
This version includes very basic functionality of task scheduling in a grid-organized manner.
