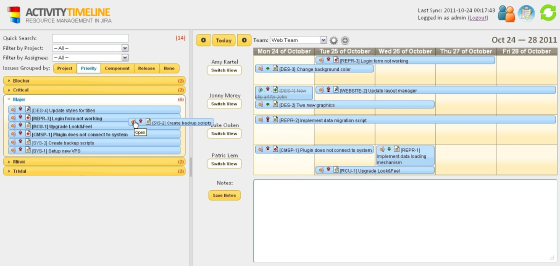
Release Notes v2.5
October 15, 2012
This version includes the following enhancements:
- Workload Report in HTML and Excel format;
- Read-Only User Role (a person with this role will not be able to modify anything on the dashboard);
- Quick search within drop down filters (useful when you have hundreds of users/projects);
- Filter by scheduled/non scheduled tasks in the left panel;
- New BALANCE workload calculation mode (if the 3 hours task is scheduled for 3 days then each day will get 1 hour workload);
- New task schedule validation: If the due date was missed or planned finish date is in the past or after the due date then show task in red color;
- Due date indicator on the right side of a blue issue bar;
- Persist drop-down filters across page reloads;
- Showing of user roles on the page with list of users;
- Possibility to turn on/off beta version of future v3.0 features set;
- Minor bug fixing.





